Optimize Your Software Delivery with Continuous Integration Pipelines
In today’s fast-paced development environment, keeping software up-to-date, secure, and high-quality is crucial for any business. Amarula Solutions addresses this need by implementing Continuous Integration (CI) Pipelines, which automate the build, testing, and deployment processes. This automation speeds up feature delivery, reduces time-to-market, and helps businesses stay competitive.
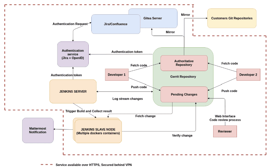
Our CI Pipelines solution improves software quality by integrating automated testing and code analysis, which catch issues early in the development process. We utilize industry-leading tools such as Jenkins, Docker, and Gerrit to optimize collaboration across development teams, ensuring consistency and transparency throughout the project lifecycle.
Security and compliance are critical aspects, especially in highly regulated industries like finance and healthcare. We employ tools such as Mend to detect and mitigate vulnerabilities in real-time, ensuring that every release meets both quality and security standards.
Whether you’re managing software requiring frequent updates, complex projects involving multiple teams, and industries with strict compliance requirements, CI Pipelines offer immense benefits . Our solution ensures quick, reliable deployments, maintain consistency, and automate security checks. As projects or teams grow, CI Pipelines provide the scalability needed to handle increased complexity efficiently.
To support the effective use of CI Pipelines, Amarula Solutions also provides training programs for your team. This training ensures that your staff can fully utilize and maintain the CI Pipelines, leading to better productivity and smoother operations.
By adopting Amarula Solutions’ CI Pipelines, your business can achieve faster time-to-market, improved product quality, and enhanced team collaboration while maintaining strong security and compliance standards.
Ready to optimize your development process?
Contact us today!
